点击:發表文章

 

每篇文章必须有:

--Title

--内容(文字,图片,视频等)

--Intro Image

--Full Article Image

--Category


如何添加 Title:

--内容不能多长,简练最好,20字以内

 


如何添加内容

 

--在文章编辑器里输入内容, 并排版

如何在文中添加图片:

1. 点击【添加图片】图标

 

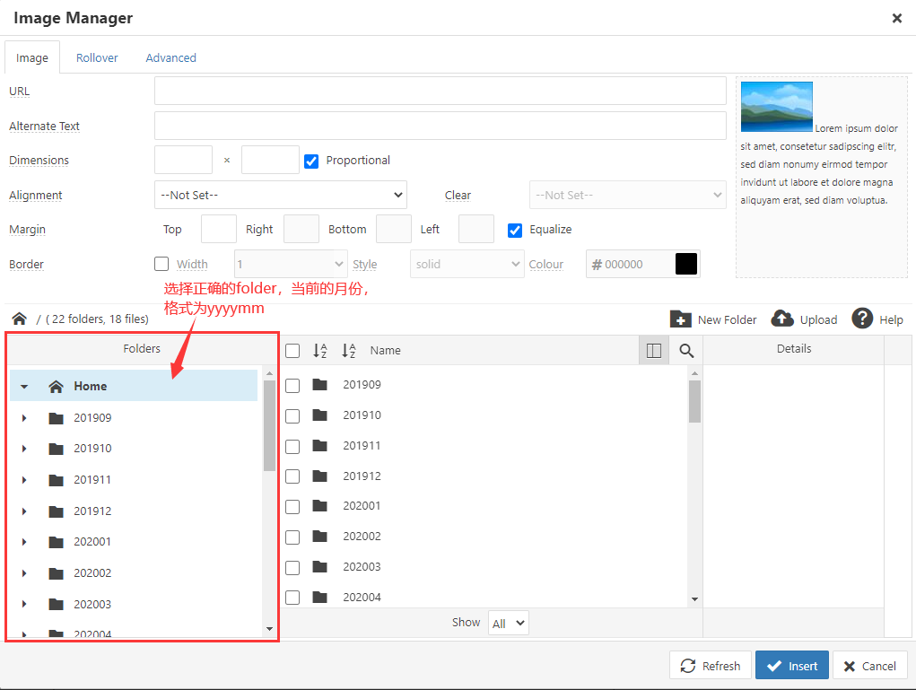
2. 在Image Manager里选择正确的文件夹:

 

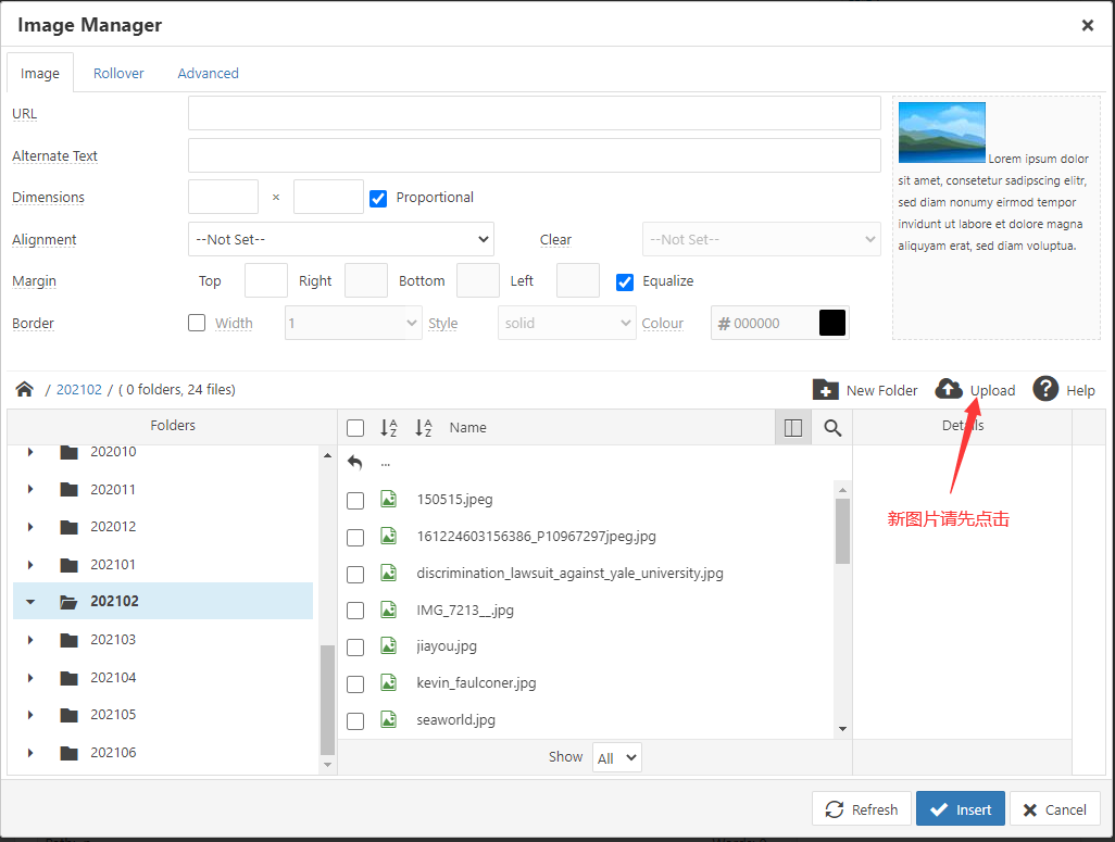
3a: 如果照片未上传,先上传照片:

 

3b: 选择本地照片:

 

3c: 选完照片后,点击upload:

 

4. 如果照片已在服务器,或者刚刚上传完毕,点击文件名选择照片:

 

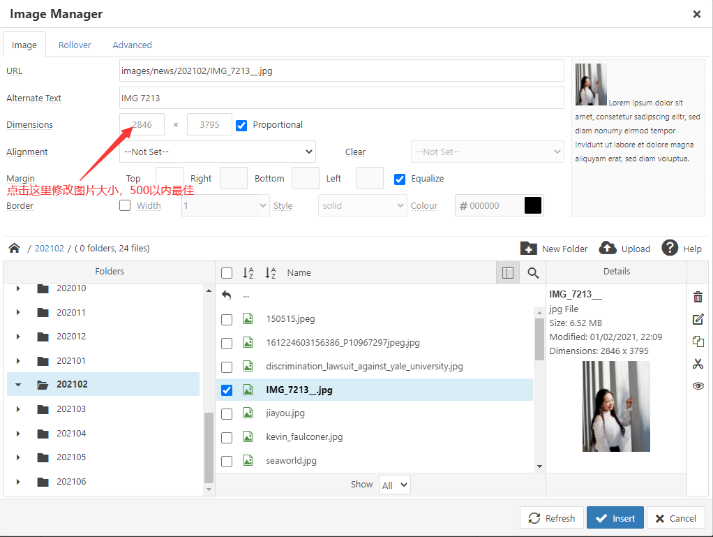
 5. 调整图片size, 500以内最佳:

 

6.  插入照片到文中:

 

7. 如果图片size不理想,可以右击图片,再次编辑:

 


 如何添加 Intro Image, Full Article Image

 

--进入 Images and Links 分页, 点击Select选择照片,具体方法同上。已有照片可直接选择,新照片请上传。Intro Image和 Full Article Image可以是同样的照片。

 


如何添加Category

--在 Publishing分页,选择正确的Category

 

 

 


 发布文章

--Title

--内容(文字,图片,视频等)

--Intro Image

--Full Article Image

--Category

以上内容齐全之后,点Content分页,点击最下面的Save发布文章


 

Translate

简体中文 繁體中文 English Español

訂閱 Subscribe

---- 訂閱須知 INFO ----本网站已经开通免费订阅功能,请在网页右上角输入您的电邮地址及名字(任何昵称)。订阅后您可以及时收到网站的更新通知。希望新老读者踊跃订阅,让我们有机会能够为您提供更好的服务。In the U.S.A., We Chinese in America is the only magazine focusing on Chinese culture, history, and individuals who have contributed significantly to the Chinese community and/or larger community in general as well as information/news important to readers.To keep you informed of the most updated information/news, please subscribe to "We Chinese in America